NeuConnection

NeuConnection

An Interactive Platform integrate the data from alumnis Linkedin Information and Google Calendar to help students with career choice.

Type: Individual (Thesis Project)

Deliveries: UX Research +  UX Design + Prototype on Framer

Timeline: June 2018 – August 2018 

CHALLENGE

Students are hard to get education feedback from alumni. The evaluation is influenced by individual experience and preference.

The alumni surveys from school is valuable information to improve institutional quality and curriculum content, but not the survey that especially for students.

I created a platform that integrate the data from alumnis’ linkedin information and google calendar ,  then  visualized the result on the dashboard. Therefore, students can do interactive actions with this statistical results from the former students’ experience via the website.

It helps students truly perceive the value of their learning in school and the applying in the real workplace , make them increase the perceptions of institutional emphasis, and estimate gains in knowledge and skills.

In short, It’s a guided website for students to solve their uncertainties in school work and career , and also a survey website for alumni.

  

Design Outcome

Check the alumni’ current job position

Students will get the answer about :

  • how many alumni work in this position ?
  • What kind of the job students will take part in after graduating?
  • What’s the mainly task in this work? How’s a day look like ?

Check the alumni’ statistics about coop, degree, tools and skills

Students will get the answer about :

  • how many coop alumni have done before finding the job?
  • What’s the highest degree alumni get, do i need to pursue a higher degree in my subject? 
  • Wha’t tool the alumni are using? What tool i need to master?
  • What skills and abilities i need to have in my professional?

Simplify the Alumni’ steps to record daily work

  • Import the google calendar
  • Set the user-defined tag
  • Choose the task that belong to the tag
  • Submit and look the result

Design Process

Step 1 : Needs Finding

Research

After students finishing school , they will use the knowledge from class to solve the problem in the real world. In order to estimate gains and know the gap between school and workplace, colleges and universities want their graduates to stay connected and provide feedback.  However, many alumni surveys are for the school to improve their institutional quality and curriculum content. The alumni surveys is valuable information for school, but not the survey that especially for students. The concerns of schools and students are some differences.

The research shows that if students can get the answer from the alumni survey, the goal of learning will be more objective and oriented. “If students realized their learning will be useful after they graduate, they would pay more effort to learn it. ”  So i was thinking how to let students benefit from alumni’ feedback…..

Interview + Behavior Map

I first interviewed with students in NEU to understand what their uncertainty about their future and what i can do for them. According to 17 students feedback  , i used the behavior map to find the main trend.

Research — Students’ Uncertainty

I summarized the uncertainty the students are facing, and divided them into three types of questions. 

Personas

Other Features

Step 2 : How the system works?

With a clear idea of what students needs are and how i can design for, i embarked
on an design process to develop the solution for system.

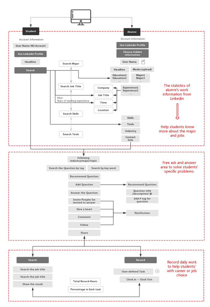
When the alumni login through the Linkedin account. The system can catch the data. There are five main kinds of career information can be statistics.

  • The alumni’ current job title
  • What is the alumni’ highest degree
  • How many coop they have done yet
  • What the skills they have
  • What the tools they are using

According to this statistical result, students can directly know what they will do in the real work place after graduating.

For the student from the specialist major, they can ask the alumni with specialist question in the ” free answer area “.

Alumni can import their google calendar to help students understand what the mainly task in this job position looks like.

Students’ Walking Flow

Alumni’ Walking Flow

Step3 : Wireframe

Step1 : I conducted to layout the content according to user story, and prioritized the information hierarchical levels in different area.

Step2: I created wireframe to combine the students’ user journey and alumni’s user journey. Two of this user maps are interconnected and interlocked.

Step4 : Prototype

I created prototype of interface with two types of style. One is catering for the transitional theme of Northeastern University, another is fancy style with the saturated color.

Prototype on framer: https://framer.cloud/SXSud

Neu_Based Style Interface

Fancy Style Interface

 
Because the website is like the bridge between the academic and industry, i drew the Neu’ building and office building as the First screen background. On the picture, the real life in school and office was blocked by the glasses of building , which is a metaphor for the usage of the website. 

Drew the main interface on Adobe Illustrator

Main Interface